微信群永久二维码生成器源码

解决微信群二维码频繁失效问题,这款工具可生成永久二维码,无需服务器。同时支持短链接转换功能。

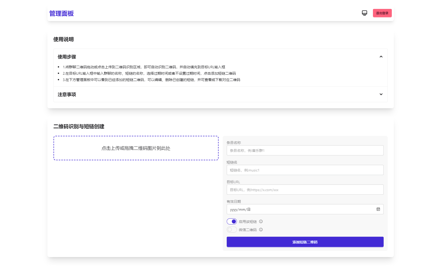
核心功能

1. 生成永久短链接,自动指向最新微信群二维码  
2. 通用短链接生成服务  
3. 纯前端实现,零服务器依赖  
4. 支持二维码样式自定义及Logo添加  
5. 后台实时更新二维码内容  
6. 密码保护功能(演示版)

来源:下载
安全无毒
支付1元或购买VIP会员后,才能查看本内容!立即支付升级会员
转载请说明出处 内容投诉内容投诉
北幕网 » 微信群永久二维码生成器源码